x402 प्रोटोकॉल इंटरनेट को विज्ञापनों को छोड़ने और माइक्रोपेमेंट के युग में प्रवेश करने की अनुमति दे रहा है

👤 energy666@Adelaide 📅 2026-04-03 13:22:48

ब्लॉकचेन तकनीक सूक्ष्म भुगतान को संभव बनाती है। x402 इंटरनेट आर्थिक मॉडल को बदल देगा, विज्ञापन से माइक्रोपेमेंट की ओर स्थानांतरित होगा, और एजेंसी-आधारित इंटरनेट युग के लिए तैयार करेगा। यह लेख @_0xarayan द्वारा लिखे गए एक लेख से उत्पन्न हुआ है, जिसे DeepChao TechFlow द्वारा व्यवस्थित, संकलित और लिखा गया था।
(पिछला सारांश: डिक्रिप्टिंग "x402": एआई युग में भुगतान ट्रस्ट का पुनर्निर्माण, होली ग्रेल मशीन सभ्यता की अगली पीढ़ी की ओर ले जाता है)
(पृष्ठभूमि पूरक: x402 प्रोटोकॉल क्या है? एआई एजेंट युग में ऑनलाइन भुगतान क्रांति कैसे शुरू करें)

दशकों से, ऑनलाइन विज्ञापन इंटरनेट के जीवित रहने का एकमात्र तरीका रहा है।

हर कोई ध्यान आकर्षित करने की होड़ में है. इस लक्ष्य को प्राप्त करने के लिए, कंपनी उपयोगकर्ताओं के बारे में सभी संभावित डेटा एकत्र करती है, उपयोगकर्ता प्रोफ़ाइल बनाती है, और उपयोगकर्ताओं को विज्ञापन प्रदर्शित करती है।

x402 प्रोटोकॉल इंटरनेट को विज्ञापनों को छोड़ने और माइक्रोपेमेंट युग में प्रवेश करने की अनुमति दे रहा है
एजेंसी नेटवर्क और मूल पाप

इंटरनेट पर, इस एकल मॉडल ने एक ऐसा बाज़ार खोल दिया जिसकी कीमत अब खरबों डॉलर है।

वित्त हमेशा वेब पर मौजूद रहा है:

  • भुगतान प्रदाताओं के साथ काम करें
  • वेबसाइट पहुंच को सीमित करने के लिए पेवॉल लगाएं
  • या विज्ञापन प्रदर्शित करें

हालांकि, माइक्रोपेमेंट ($1 से कम) कभी भी आर्थिक रूप से व्यवहार्य नहीं रहा है (वीज़ा/मास्टरकार्ड चार्ज ~2% + $0.10 प्रति लेनदेन लागत), इसलिए विज्ञापन ही एकमात्र बन जाता है मॉडल:

  • उपयोगकर्ता मुफ्त में विशाल सामग्री तक पहुंच सकते हैं
  • विज्ञापनदाता उत्पादों को बढ़ावा देने के लिए उपयोगकर्ता समूहों को सटीक रूप से लक्षित कर सकते हैं
  • सामग्री प्रकाशक सामग्री से पैसा कमा सकते हैं

यह सभी के लिए फायदे का सौदा है।

जैसे-जैसे दुनिया धीरे-धीरे एजेंसी के युग की ओर बढ़ रही है:

  • एजेंट इंसानों को सामग्री उपभोक्ताओं के रूप में प्रतिस्थापित करना शुरू कर देते हैं और धीरे-धीरे मध्य परत बन जाते हैं।
  • विज्ञापनदाता अब सीधे मनुष्यों को विज्ञापन नहीं दे पाएंगे और विज्ञापन अर्थव्यवस्था ध्वस्त हो जाएगी।
  • एजेंट या तो सामग्री को "क्रॉल" करते हैं या सीधे सामग्री खरीदते हैं।
  • एपीआई (एप्लिकेशन प्रोग्रामिंग इंटरफ़ेस) किसी ब्राउज़र या प्रॉक्सी ब्राउज़र के माध्यम से इंटरैक्ट करने के बजाय संचार का डिफ़ॉल्ट तरीका बन जाएगा।
x402 प्रोटोकॉल इंटरनेट को विज्ञापनों को छोड़ने और माइक्रोपेमेंट के युग में प्रवेश करने की अनुमति दे रहा है
उपयोगकर्ता पथ

सामग्री को खंगालना या चुराना वेब के लिए वित्तीय रूप से संभव नहीं है, इसलिए सामग्री प्रकाशक अपनी साइटों के लिए माइक्रोपेमेंट की ओर रुख करेंगे, और एजेंसियों को उन शुल्कों का भुगतान करने के लिए एक तरीके की आवश्यकता होगी। दशकों तक, ब्लॉकचेन के आगमन तक माइक्रोपेमेंट पहुंच से बाहर थे।

@सोलाना जैसे ब्लॉकचेन उपयोगकर्ता के शोषण से बचते हुए बड़े पैमाने पर सूक्ष्म भुगतान को संभव बनाते हैं।

x402 402 मानक पर आधारित एक एकीकृत इंटरफ़ेस है जो निम्नलिखित हासिल कर सकता है:

  • उपभोक्ता सामग्री के लिए भुगतान करते हैं
  • प्रकाशक सामग्री के लिए शुल्क लेते हैं

यह सब किसी बिचौलिए (जैसे वीज़ा या मास्टरकार्ड) के बिना, एजेंट-आधारित माइक्रोपेमेंट को वास्तविकता बनाता है।

x402 प्रोटोकॉल इंटरनेट को विज्ञापनों को छोड़ने और माइक्रोपेमेंट युग में प्रवेश करने की अनुमति दे रहा है
स्रोत: payai.network

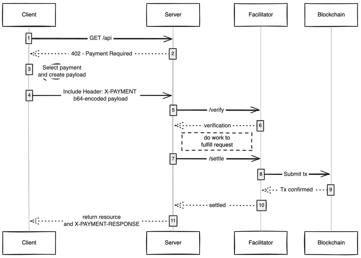
जब कोई क्लाइंट (प्रॉक्सी/ब्राउज़र) सामग्री तक पहुंचने के लिए अनुरोध भेजता है, तो सामग्री होस्ट जवाब देगा और सामग्री शुल्क का भुगतान करने के लिए कहेगा। ग्राहक द्वारा भुगतान पूरा करने के बाद, वह सामग्री पहुंच अधिकार प्राप्त कर सकता है, इस प्रकार प्रॉक्सी नेटवर्क की एक नई अर्थव्यवस्था खुल सकती है।

ऐसे मामलों का उपयोग करें जिनके बारे में मैं उत्साहित हूं

गैस रहित उपयोगकर्ता अनुभव: मुझे लगता है कि एक क्षेत्र जो कम खोजा गया है वह यह है कि कैसे x402 उपयोगकर्ताओं को किसी भी नेटवर्क पर लेनदेन के लिए गैस रहित अनुभव प्राप्त करने में सक्षम बना सकता है। लेन-देन पूरा करने के लिए उपयोगकर्ताओं को केवल वॉलेट में संपत्ति की आवश्यकता होती है।

x402 ब्राउज़र: किसी को क्रोमियम को फोर्क करना चाहिए और x402 को ब्राउज़र में एकीकृत करना चाहिए। @ब्रेव को वास्तव में ऐसा करना चाहिए, उनके पास एन्क्रिप्शन क्षेत्र में अच्छी उपयोगकर्ता जागरूकता है, पहले से ही वॉलेट फ़ंक्शन हैं, और डिफ़ॉल्ट रूप से आईपीएफएस का समर्थन करते हैं। मेरी राय में, वे ऐसी टीम हैं जिसके सफल होने की सबसे अधिक संभावना है।

ऑन-चेन बाज़ार: पारंपरिक बाज़ारों में अन्वेषण की समस्या है। @CoinbaseDev ने बाज़ारों (हिंदी में "बाज़ार" के लिए) की शुरुआत करके इस समस्या का समाधान किया, लेकिन ये केंद्रीय रूप से बनाए गए बाज़ार हैं और इनकी हमेशा कुछ सीमाएँ होंगी। किसी को एक ऑन-चेन निर्देशिका बनानी चाहिए जो किसी को भी उनके द्वारा बेची जाने वाली सामग्री (एपीआई/न्यूज़लेटर्स/किताबें इत्यादि) जोड़ने की अनुमति देती है और निर्देशिका में एक स्कोरिंग तंत्र एम्बेड करती है, जैसे कि ओपनराउटर मॉडल कैसे स्कोर करता है।

विज्ञापन छोड़ें: किसी भी तकनीक की तरह, दुनिया को x402 के अनुकूल होने में समय लगेगा। इस बीच, विज्ञापनों को माइक्रोपेमेंट के माध्यम से छोड़ा जा सकता है, जो x402 के लिए एक प्राकृतिक विकास दिशा होगी। उपयोगकर्ता पसंदीदा दैनिक खर्च सीमा निर्धारित कर सकते हैं, और YouTube पर जाने पर, x402 ब्राउज़र स्वचालित रूप से विज्ञापनों को छोड़ देगा और विज्ञापनदाताओं को भुगतान करेगा।

मैं हमेशा इस बात से आश्चर्यचकित रह जाता हूं कि कैसे सरल प्रौद्योगिकियां नई अर्थव्यवस्थाओं को खोल सकती हैं, और x402 उनमें से एक है।

यदि आप इस क्षेत्र में विकास कर रहे हैं, चाहे आप विक्रेता हों या खरीदार, आप मुझसे संपर्क कर सकते हैं। हम आपके लिए कुछ बना रहे हैं.

शेयर करना:
FB X YT IG
energy666@Adelaide

energy666@Adelaide

ब्लॉकचेन और क्रिप्टोएसेट संपादक, पर ध्यान केंद्रित कर रहे हैंविश्लेषण करेंडोमेन सामग्री विश्लेषण और अंतर्दृष्टि

टिप्पणी (10)

लिलिथ 63दिन पहले
सुरक्षा और सुविधा के बीच फिलहाल कोई सटीक उत्तर नहीं है।
गैरेथ 63दिन पहले
यदि निजी कुंजी खो जाती है, तो क्या संपत्ति कभी वापस नहीं मिलेगी?
पामेला 63दिन पहले
सहमत हूं, ब्लॉकचेन दुनिया बदल रही है।
एवलिन 63दिन पहले
एनएफटी ट्रैक एक नए चरण में प्रवेश कर चुका है, और इसका अनुप्रयोग अधिक महत्वपूर्ण है।
विक्टोरिया 64दिन पहले
मान्यता, मूल्य नेटवर्क बन रहा है।
लिली 64दिन पहले
सहमत हूँ, भविष्य आशाजनक है।
एवरिल 66दिन पहले
गोपनीयता सिक्कों को सबसे मजबूत नियामक दबाव का सामना करना पड़ता है और उनके रहने की जगह कम हो जाती है।
रोरी 71दिन पहले
ब्लॉकचेन के टीपीएस का क्या मतलब है? यह महत्वपूर्ण क्यों है?
लूना 74दिन पहले
सही कहा, प्रौद्योगिकी का कार्यान्वयन और अनुप्रयोग ही कुंजी है।
विनी 92दिन पहले
यह ठीक ही कहा गया है कि प्रौद्योगिकी उद्देश्य नहीं है, समस्याएँ हल करना है।

टिप्पणी जोड़ना

संबंधित सामग्री

लोकप्रिय सामग्री

माइनक्राफ्ट लाइव ब्रॉडकास्टर ने

माइनक्राफ्ट लाइव ब्रॉडकास्टर ने "फ्रंटियर लैंड" तक चलने में 14 साल बिताए, एक महाकाव्य चैरिटी ट्रेक जो टेलीपोर्टेशन पर निर्भर नहीं है

2026-04-03
न्यूज फ्लैश》ट्रम्प भविष्यवाणी बाजार में प्रवेश करने जा रहे हैं! ट्रम्प मीडिया ने क्रिप्टो डॉट कॉम के माध्यम से ट्रुथ प्रेडिक्ट लॉन्च करने की योजना बनाई है, $सीआरओ 8% उछल गया

न्यूज फ्लैश》ट्रम्प भविष्यवाणी बाजार में प्रवेश करने जा रहे हैं! ट्रम्प मीडिया ने क्रिप्टो डॉट कॉम के माध्यम से ट्रुथ प्रेडिक्ट लॉन्च करने की योजना बनाई है, $सीआरओ 8% उछल गया

2026-04-03
TRON की आठ साल की यात्रा: झोंगगुआनकुन में एक छोटे से कार्यालय से वेब3 कोर बुनियादी ढांचे तक

TRON की आठ साल की यात्रा: झोंगगुआनकुन में एक छोटे से कार्यालय से वेब3 कोर बुनियादी ढांचे तक

2026-04-03
अवलोकन ऊर्जा 15,000 फीट की ऊंचाई से सौर ऊर्जा को जमीन तक पहुंचाती है, जो परिक्रमा कर रहे उपग्रहों को चुनौती देने का अगला कदम है।

अवलोकन ऊर्जा 15,000 फीट की ऊंचाई से सौर ऊर्जा को जमीन तक पहुंचाती है, जो परिक्रमा कर रहे उपग्रहों को चुनौती देने का अगला कदम है।

2026-04-03
ग्रेस्केल ने घोषणा की कि उसके सोलाना फंड

ग्रेस्केल ने घोषणा की कि उसके सोलाना फंड "जीएसओएल" ने संयुक्त राज्य अमेरिका में स्टेकिंग फ़ंक्शन लॉन्च किया है

2026-04-03
सुरक्षा कंपनी: उत्तर कोरियाई हैकर्स ने 15 ~ 20% क्रिप्टोकरेंसी कंपनियों में प्रवेश कर लिया है

सुरक्षा कंपनी: उत्तर कोरियाई हैकर्स ने 15 ~ 20% क्रिप्टोकरेंसी कंपनियों में प्रवेश कर लिया है

2026-04-03

लोकप्रिय सामग्री